EDM
In this article, we will describe how to create an EDM campaign, starting from creating a campaign activity for email to sending emails to a specific marketing list.
Create Activity
In your campaign, click on the button 'Create Activities'.Choose the channel 'Email' type, then click 'Create'.
After the campaign activity is created, you can share the campaign activity URL with the agency to create a template and send a folder.
How to Publish a Folder on the EDM App Host
-
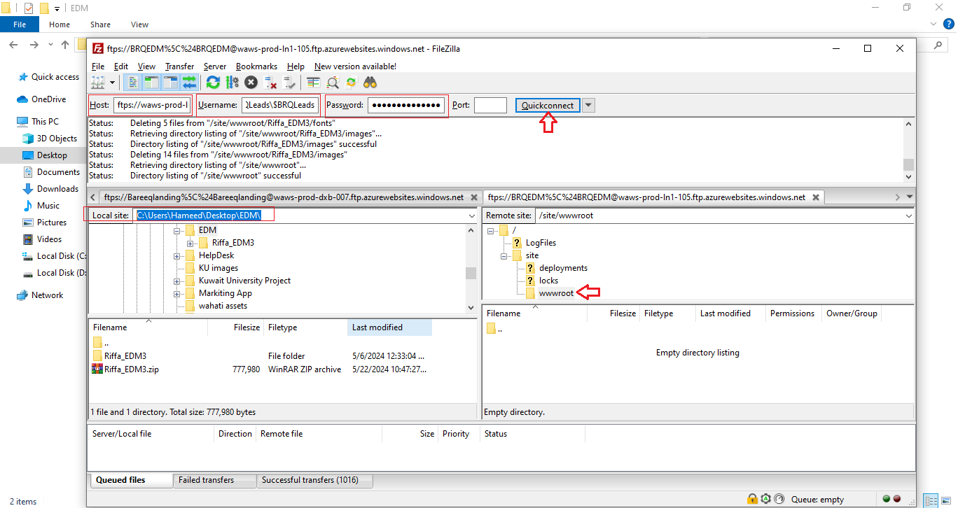
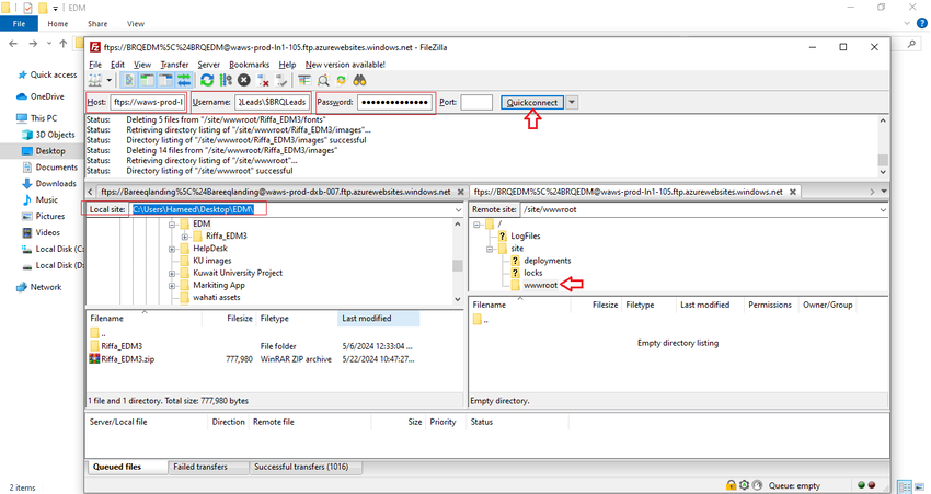
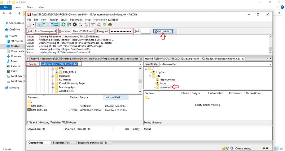
Open FTP Tool:
- Use an FTP tool like FileZilla (https://filezilla-project.org/).
-
Connect to Your Hosting:
- Enter your hosting credentials:
- Host
- Username
- Password
- Click 'Quickconnect'.
- Enter your hosting credentials:
-
Navigate to the Correct Directory:
- Ensure you are in the wwwroot directory after connecting.
Go to the directory path and copy it.
Now, after publishing the folder, navigate to the template to take its content to be used for sending emails.
- Replace '/site/wwwroot/' with 'https://brqedm.azurewebsites.net/' in the copied path to create the URL.
- Concatenate the HTML file path
- Example: the URL would be 'https://brqedm.azurewebsites.net/Riffa_EDM3/index.html' .
How to send Emails
To copy the entire content in HTML, press Ctrl + A to select all, then press Ctrl + C to copy.
Back to CRM, navigate to the campaign activity with the email channel that was created earlier. Choose the marketing list, then click on the 'Distribute Campaign Activity' button.
Enter the subject of the email that will be sent. Choose the email that will be sent from the mailer (Mailer) Mailer@marketing.bareeq.com.bh.
In the designer section, press Ctrl + V (paste) to paste the HTML content that you copied before from the index.html page. Then, click on the 'Distribute' button to send the emails.
Sample of email that will be sent to customers.











